三歩あるけば物も忘れる

お腹のお肉がメタボックル

ユーザ用ツール

サイト用ツール


Miscellaneous:GeminiChat001

Geminiの活用法

こんな使い方もあるのねーGemini課金しようかな🤔

もうコード読んでられないの助けて😭
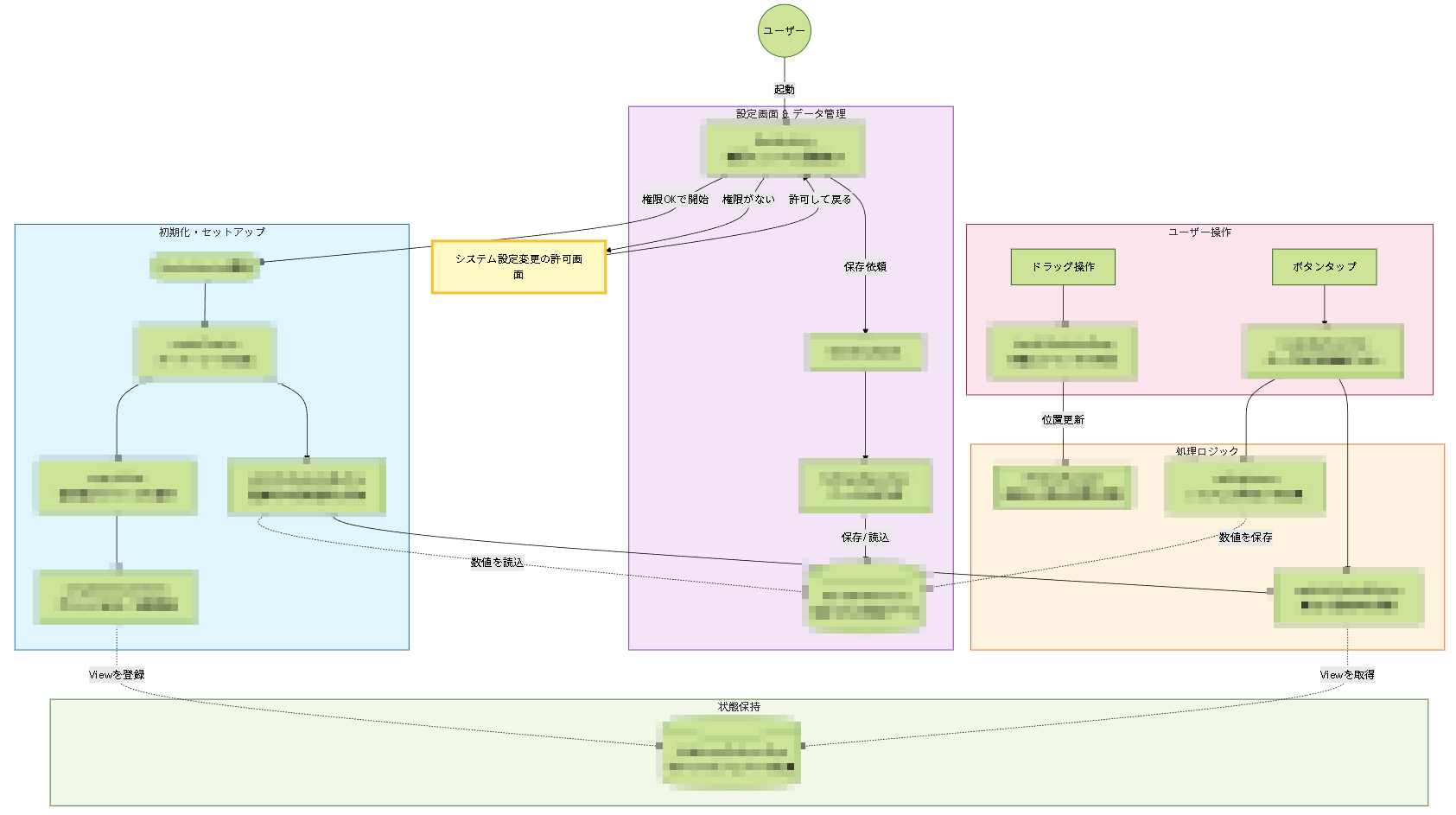
関数に日本語付きで可視化したHTML書けない?

これでいい?

あ、うん・・・(神か?)

Miscellaneous/GeminiChat001.txt · 最終更新: by admin